Diagram
VA2.0 Diagram
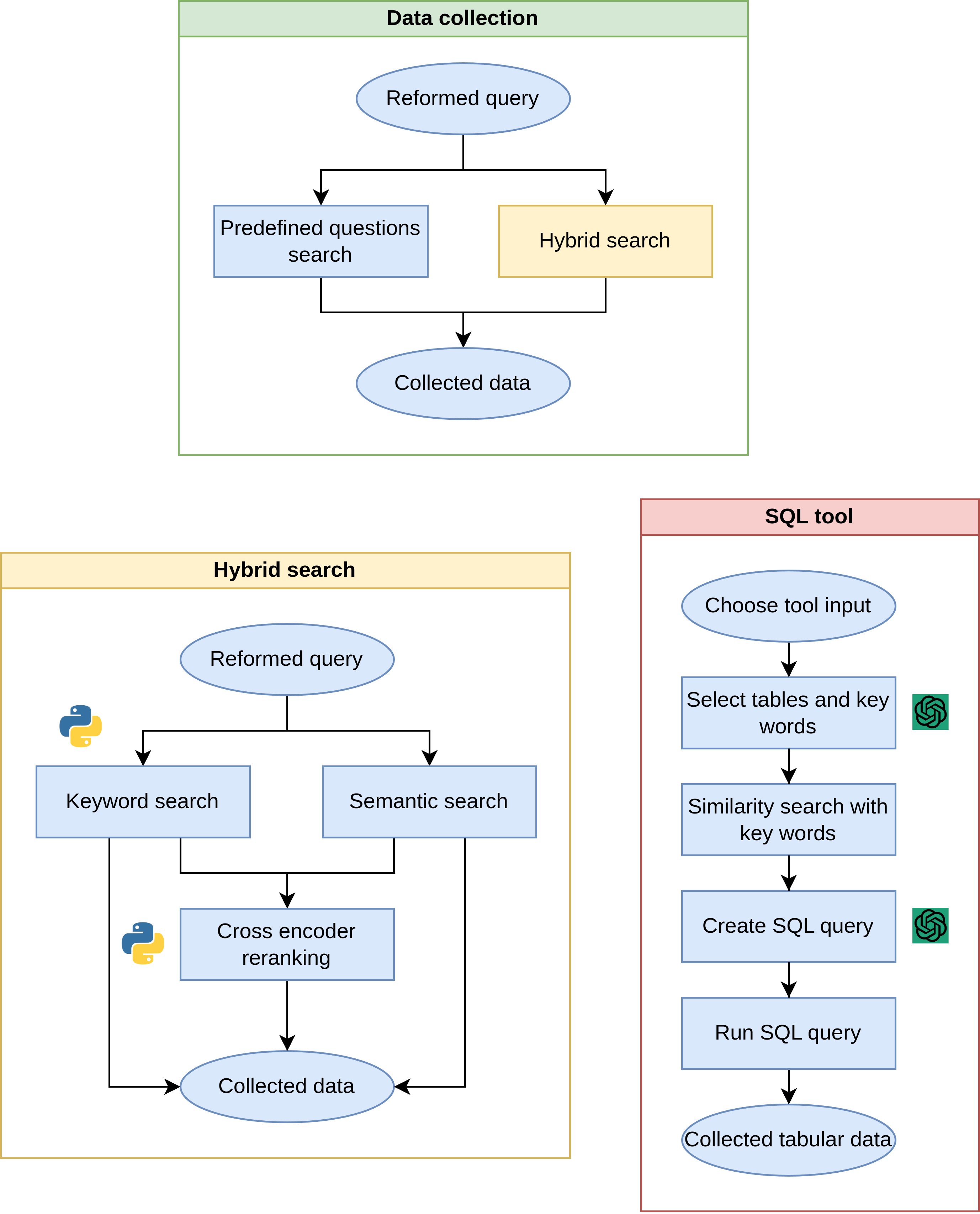
A projekthez készült egy flowchart draw.io-val.
- Draw.io: https://app.diagrams.net/
Az ábra terjedelmének mérete miatt a folyamat részletei, valamint a használt tool-ok belső működésének bemutatása két külön ábrán is elérhető.
Onboarding diagramok

