Technical research JIRA ticket
Kutatási feladatok
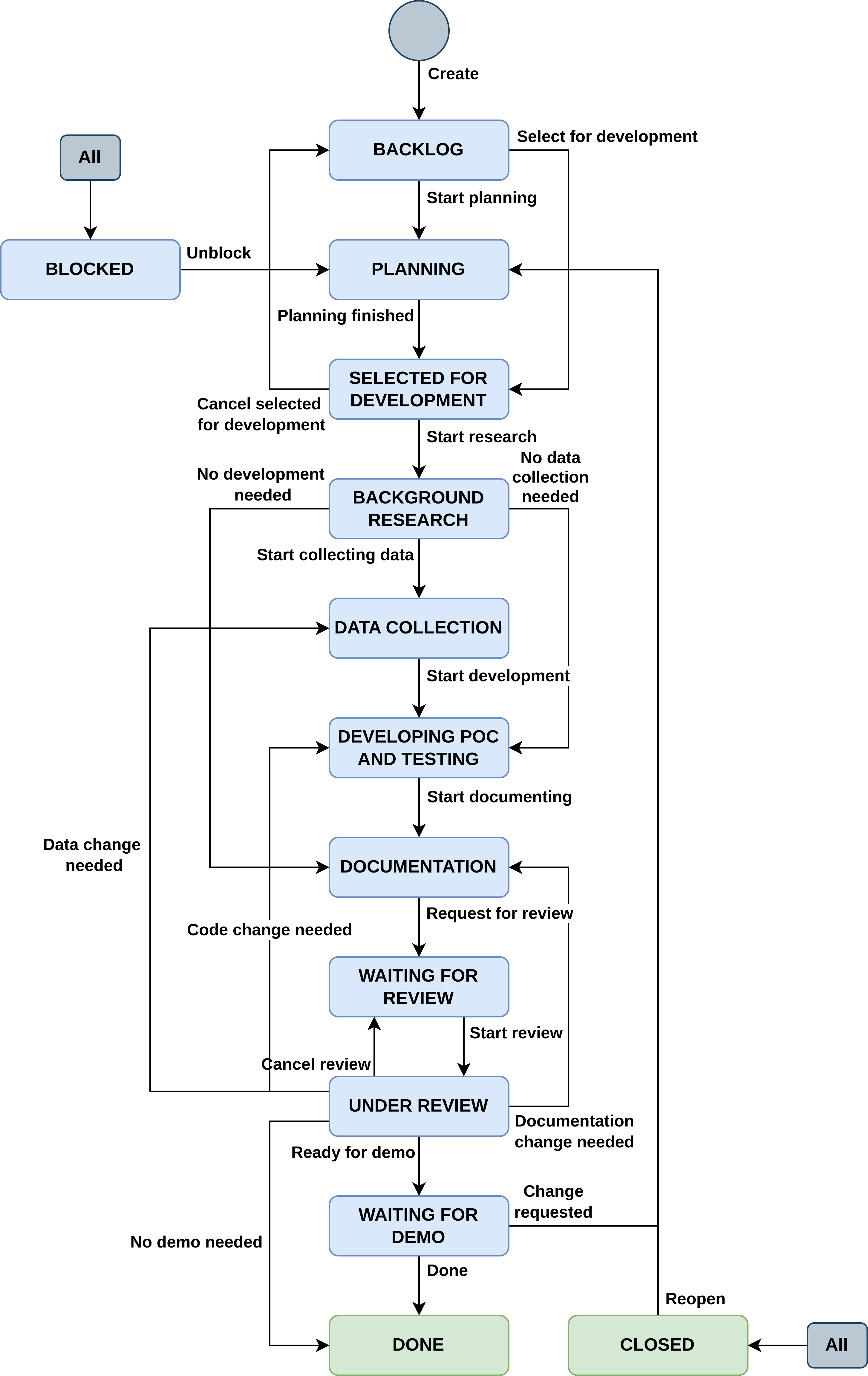
Ezt a ticket típust kutatási feladatokra vesszük fel, ahol a cél egy téma körbejárása és ahhoz részletes dokumentáció készítése, vagy pedig egy POC (proof of concept) létrehozása. Ezekhez a feladatokhoz az alap Story ticket workflowja kevésbé passzol.
Létrehozás
Ticketek létrehozásnál ki tudjátok mostmár választani ezt a jegy típust is:
Státusz állítás
Ennél a típusnál a státuszok nem egyeznek a Jirásban már kialakított oszlopokkal, úgyhogy nem a boardon fogjuk az oszlopok közt húzogatni, hanem a ticketnél lehet a státuszt állítani az alábbi módon:

Ticket flow
